IMA frissítési leírás 3.123.781-785
Frissítési leírás 3.123.781-785 2025.12.17.
- Könyvelés
- Új funkciók
- V-Edith és Quick integráció
- Bank automatizmus - Jogcím összevezetés megnevezése
- Munkaszám/Költséghely - Átvezetés a kiegyenlítésekbe
- Főkönyvi karton - Számlaszám kereső
- Kiegyenlítések rendezése
- Technikai számla - Túlfizetés kezelése
- Pénztárbizonylat - Kiegyenlített számlákon túlfizetés kezelése
- Pénztárbizonylat - Kötegelt törlése
- NAV adatszolgáltatás - Kapott adat szerinti számlakép
- Windows 7
- Hibajavítások
- Új funkciók
- Bérszámfejtés
Könyvelés
Új funkciók
V-Edith és Quick integráció
Új API adatkapcsolat a V-Edith és a Quick rendszerekkel. A V-Edithből a számla adatok és számlaképek is átemelhetők. A Beállítások /Főbeállítások / Ügyfélspecifikus beállítások V-Edith, illetve a Quick API részen kell megadni az api kulcsot az összeköttetéshez, ez után az Edith számla adatok elérhetőek
- A Számlázás / Számla rögzítés / Szállítói számla import menüpontban a V-Edith gomb használatával a számla adatok betöltődnek, amik a szokásos módon átemelhetők az ima rögzítési felületekre.
Számlaképek átemeléséhez, mindkét rendszerből a számla feldolgozási felületeken lehet hozzáférni.
- A számlázás/ Számla rögzítés / Szállítói/Vevői számla rögzítés menüpontokban a / Műveletek/ Quick adatátemelés menüvel a már átemelét számlákhoz hozzárendelhetjük a számlaképeket.
- A számlázás/ Számla rögzítés / VAN- Szállítói/Vevői számla letöltés menüpontokban az átemelés előtt is hozzá rendelhetjük a számlákhoz a számla képeket.
Az adatok 4 óránként automatikusan letöltődnek, a Quick adatátemelés gombot nem szükséges használni, csak ha a 4 órán felüli, azonnali adatlekérést szertnénk indítani
Bank automatizmus - Jogcím összevezetés megnevezése
Pénzügy/Számvitel / Beálltások / Jogcimek
A Bank típusú jogcímekben beállított bankszámla szerinti, közleményben keres megjelölés esetén, a bankimportban megtalált tételeket ráteszi az adott jogcimre, a jogcím megnevezése kerül be a banki "Lerásba", ezt kiegésztve, a megnevezés után - belefűzi a Jogcím bankimportadatban megadott Megnevezés tartalmat, pl. a dolgozó nevét, a bérutalások esetén.
Munkaszám/Költséghely - Átvezetés a kiegyenlítésekbe
Beállítások / Főbeállítások - Általános - Munkaszám és költséghely a kiegyenlítésekben, ez a funkció a számlán alkalmazott munkaszám és költséghelyeket, a banknapló rögzítési ablakában külön szövegdobozban kiírta. Jelen fejlesztés által, már minden kiegyenlítés esetén tovább viszi a munkasámot és költséghelyet a kiegyenlítési bizonylatokba és az árfolyamkülönbözet könyvelési tételeibe. Amennyiben egy számlán soronként eltérő munkaszám van megadva, akkor nem ír be semmit a kiegyenlítésbe.
Főkönyvi karton - Számlaszám kereső
Pénzügy/Számvitel / Egyszerűsített excel export / Főkönyvi karton menüpontban a Számlaszám kereső a Bizonylatszám oszlopban és a Számlaszám oszlopban együttesen keres, így egy adott számlaszámhoz tartozóan minden kapcsolódó könyvelési tételre rá lehet szűrni, egyszerre látva a számla és a kiegyenlítésére vonatkozó könyveléseket, így ellenőrizhetjük egy számla egyenlegét.
Kiegyenlítések rendezése
Sok esetben a számlákon történő pénzügyi műveletek nem időrendben vannak feldolgozva, oda-vissza utalgatások, túlfizetések és nagyobb visszautalások mint amennyi kiegyenlítés történt, ezek kavarodást okoztak az analitikai nyilvántartásban. Átalakítottuk a kiegyenlítés kezelést, hogy minden műveletnél, amikor időrendben előrébb lévő tételeben módosítunk, törlünk, vagy újat veszünk fel, mindig újra számolódik minden kiegyenlítési tétel, bármilyen típus, bank pénztár, vagy technikai számlával történtek is a kiegyenlítések.
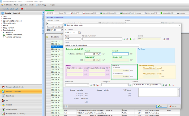
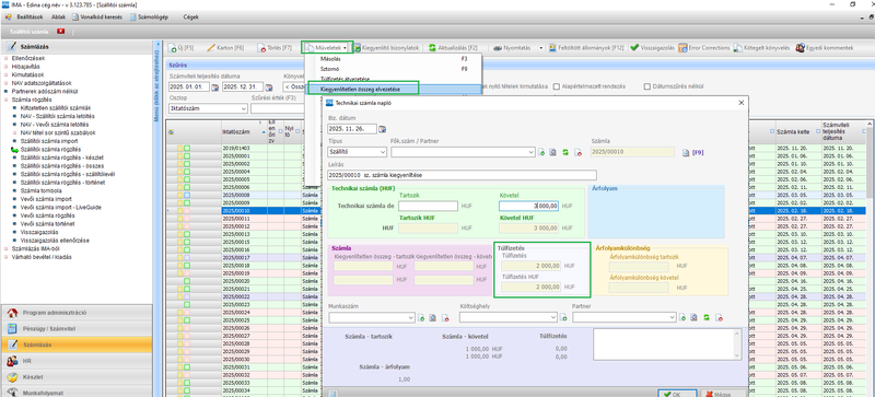
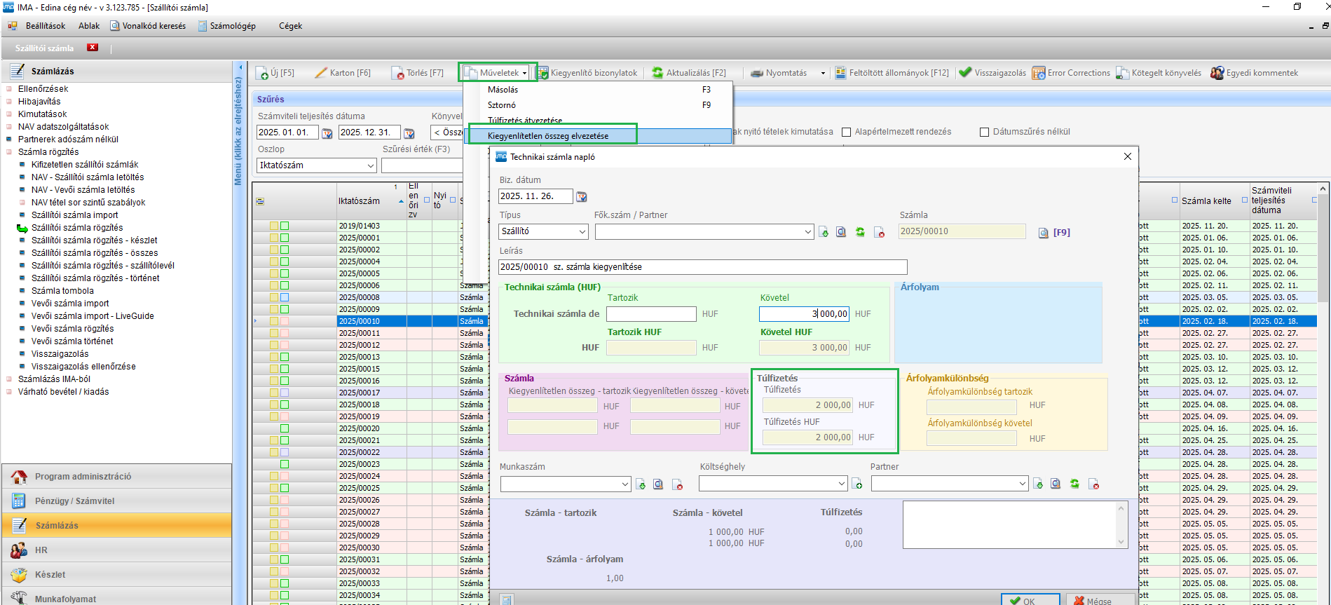
Technikai számla - Túlfizetés kezelése
Pénzügy/Számvitel / Technikai számla / Technikai számla napló menüben és a Számla rögzítés Számlázás Imából felületeken a Műveletek / Kiegyenlítetlen összeg elvezetése menüben is, a Technikai számlára történő kiegyenlítésekben mostantól a túlfizetéses kiegyenlítések is engedélyezett a számlákra.
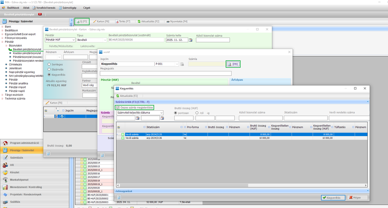
Pénztárbizonylat - Kiegyenlített számlákontúlfizetés kezelése
Pénzügy/Számvitel / Pénztár / Bizonylatok / Bevételi pénztárbizonylatok és Kiadási pénztárbizonylatok az innen indított kiegyenlítés típusú pénztárbizonylatokon, a partner választás után az F9-el felkínált számla listában, az Összes számla megjelenítése pipa használatával, a már kiegyenlített, hátralék nélküli számlák is bekerülnek, így túlfizetés rávezetése lehetséges pénztár oldalról is.
Pénztárbizonylat - Kötegelt törlése
Pénzügy/Számvitel / Pénztár / Bizonylatok / Bevételi pénztárbizonylatok és Kiadási pénztárbizonylatok az itt “igényben” lévő nem véglegesített bizonylatok közül, a kijelöltek, egyben törölhetőek, akkor is, ha az összes pénztárbizonylat nézetből, különböző pénztárakból származnak.
NAV adatszolgáltatás - Kapott adat szerinti számlakép
Számlázás / Számla rögzítés / NAV - Szállítói/Vevői számla letöltés - a Generált számlakép menüben, a ViewHTML fülön a NAV-tól kapott xml adatok alapján generált számlakép látható, a könnyebb átláthatóságért, míg az ablak következő fülén, ViewXML maga a letöltött xml érhető el. A SaveAsPdf fülön a generált számlakép menthető.
A kapott xmlből generált számlakép, az adatsorok mellett jobb oldalon is elérhető, a View XML pipa használatával.
Windows 7
A Microsoft 2012-ben megszüntette a windows 7 service pack 1 szoftver támogatását. Ezen programot használó gépeknél fellépő hibákat javítottuk. Az api kapcsolatok azonban nem működnek megfelelően, így egyes funkciók kieshetnek, a jövőbeli api fejlesztések nem lesznek elérhetőek, javasoljuk frissebb, támogatott windows használatát.
Hibajavítások
PF ÁFA - Többsoros számla hiba
Pénzforgalmis számla kiegyenlítésekor, az ÁFA napló bejegyzést egy sorban tette be, összevonta a számlán lévő sorokat, javítva.
Devizás Bank import - Automatizmusok
Pénzügy/Számvitel / Bank / Bank import / Banki import - devizás felületen, az automatizmusok közül, a
- Közlemény alapú keresés a Tranzakció azonosítóban - részelge egyezés
- Tranzakció azonosító alapú keresés a közleményben - részleges egyezés
- Számla szám alapú részleges egyezés összevezetések nem működtek megfelelően, javítva.
Bérszámfejtés
Hibajavítások
3 gyerekes anyák kedvezménye - Adatlap
HR / Bérszámfejtés /Jelentések / Adatlapon hiányzott az új 606. sor a 3 gyermekes anyák kedvezményének, és a 607. négy gyermekeshez rakta az értéket, javítva.
EFOs - Pótlékok
Az EFOs munkavállalóknál alkalmazott pótlékokat nem számolta a rendszer, javítva.
30 év alatti anyák kedvezménye - Törthavi számfejtés
A tört időszaki számfejtésnél a második időszakra készített számfejtésnél nem vette figyelembe a 30 év alatti anyák kedvezményét, javítva.












