IMA 3.123.760 / 765 verzió frissítési leírás
Frissítési leírás 3.123.765 2025.07.18.
- Könyvelés
- Új funkciók
- Költségbefagyasztó promóció - Új cégekre
- TE - Aktiválási főkönyvi számok
- TE - Terven felüli écs elszámolása
- TE - Értékváltozások dátuma
- Bank Import Automatizmus - Partnernév alapú összevezetés
- Partner kötelező - Számlatükör
- Wise bank export - Transferwise módosítás
- Egyenlegközlő - Utalandó összeg
- Bank import felületek - új oszlop
- Vevői számla készítés - Partner névre történő keresési mód
- NAV - Szállítói/Vevői számla letöltés - Partner név szűrő
- Kifizetetlen szállítói számlák - Könyvelt / Véglegesített státusz szűrő
- Főkönyvi számlaszám kereső - Nyitó és Záró napló
- Szállítói könyvelési csoport módosítás
- OBR fájl készítés
- Új Bank exportok ING, CIB SEPA - feladás összesítő - TESZT változat
- NAV pénztárgépszalag - Technikai bank beállítása
- Hibajavítások
- Pénzforgalmi ÁFA - Részleges kiegyenlítés, könyveletlen ÁFA tétel
- Pénzforgalmi ÁFA - A60-as legyűjtés
- NAV pénztárgépszalag - Bankkártyás tétel jóváírás
- NAV szinkron - Adómentes átvétel
- NAV feltöltés - 8 karakteres adószám
- MBH bank import
- Új pénztár létrehozás - Első bevételi pénztárbizonylat
- Tárgyi eszköz - Részleges kivezetés
- Költséghely kötelező - Számlatükör
- Cégek menü - Végleges törlésre jelölt
- Bérszámfejtés
- Új funkciók
- Készletkezelés
Könyvelés
Új funkciók
Költségbefagyasztó promóció - Új cégekre
Program adminisztráció / Saját zóna / Kampány regisztráció - az új menüpontra kattintva, a regisztrációs oldalra kerülünk, ha itt egyszer regisztrál adott licensz valamely ima felhasználója, a regisztrációt követően abban a licenszben létrehozott új cégek 2025.12.31-ig díjmentesek lesznek.
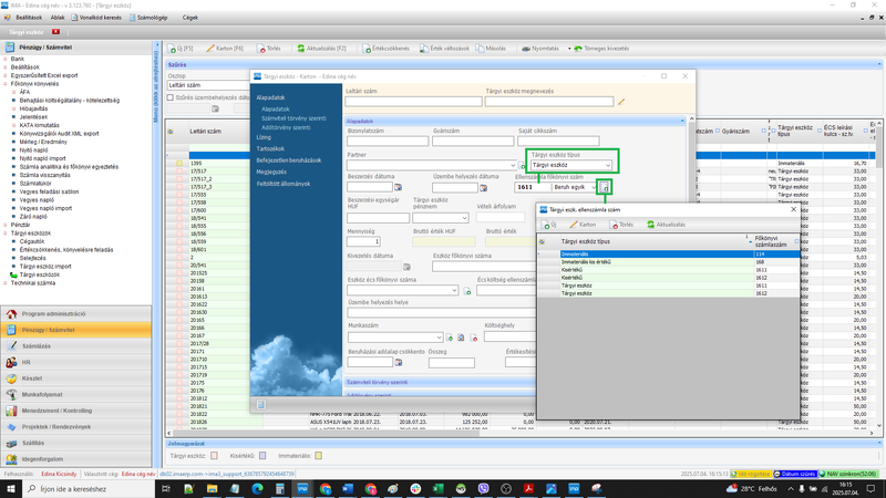
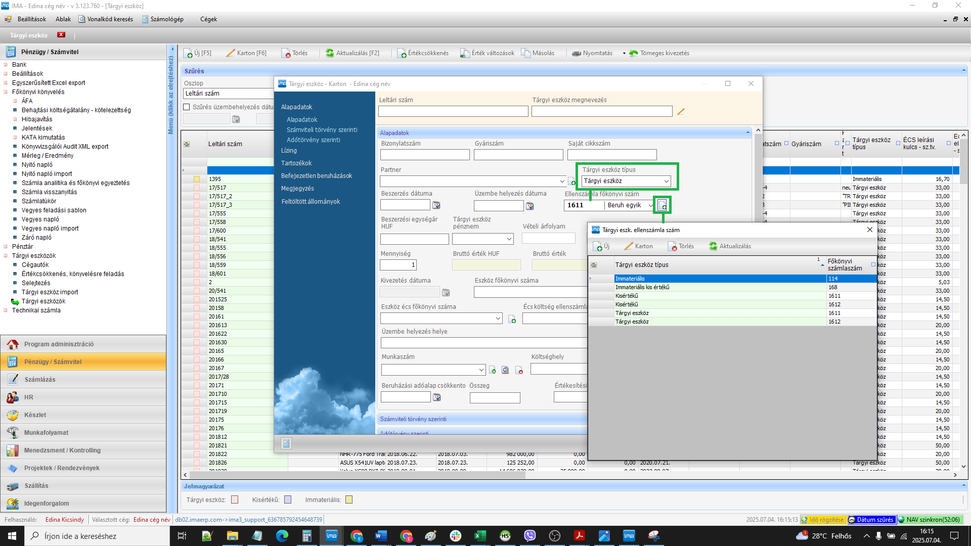
TE - Aktiválási főkönyvi számok
Beállítások / Főbeállítások / Pénzügy/Számvitel - Tárgyi eszk. ellenszámla szám - beruházási főkönyvi számra, bevezettük, hogy többet is meg lehessen adni. Az eddigi alapbeállítás továbbra is megmarad, nem kell változtatni rajta, ha szeretnétek többet is felvenni, akkor az eddigi lenyíló melletti új zöld kis keresztes ikonra kattintva, típushoz rendelten, bármennyi alábontás megadható.
Pénzügy/Számvitel / Tárgyi eszközök / Tárgyi eszközök menüben, ennek megfelelően a TE kartonon is felvettük ezt a főkönyvi szám beállítási lehetőséget, hogy eldönthető legyen, melyik eszközt, melyik főkönyvről aktiváljuk, a Tárgyi eszköz típust megadva, a kategória szerint leválogatva felkínálja, hogy milyen főkönyvi számok közül lehet választani, azt tölti be az Ellenfőkönyvi szám lenyílóba, a kis felviteli ikon itt is elérhető, rögzítéskor közvetlenül is vihetünk fel új alábontásokat a főbeállításokhoz tartozóan.
Számlarögzítésből történő felvitelkor is megadandó az aktiválási főkönyvi szám. Számlarögztésből indtott kartonban, a 200.000Ft-os kisértékű értékhatárt figylembe véve a kisértékű Tárgyi eszköz típus automatikusan beállításra kerül, az ahoz rendelt főkönyvi számok felajánlásával.
Továbbá a TE import során is betettük a minta fájlba az ellenfőkönyvi szám megadási lehetőséget, ha nem régi eszközöket importáltok - amennyiben nincs kitöltve, a Főbeállításból alapbeállításként megadott főkönyvet használja.
TE - Terven felüli écs elszámolása
Pénzügy/Számvitel / Tárgyi eszközök / Tárgyi eszközök - Értékváltozások
Az értékváltozások felületen bevezettük a Terven felüli écs elszámolási lehetőséget, adjuk meg a leírandó értékcsökkenés dátumát, összegét, főkönyveket, leírás megnevezését.
TE - Értékváltozások dátuma
Pénzügy/Számvitel / Tárgyi eszközök / Tárgyi eszközök - Értékváltozások
A tárgyi eszközön elszámolt eseményeket, nem lehetett egyazon napon elvégezni, vagy egy azon napon több ráaktiválást megadni, engedélyeztük az azonos dátumra történő rögzítéseket.
Bank Import Automatizmus - Partnernév alapú összevezetés
Pénzügy/Számvitel / Bank / Bank Import / Általános import és Általános import - devizás felületeken - Automatizmus - Új összevezetési lehetőség a “Partner név és összeg” alapú összevezetés.
Az összes eddig csak a HUF banki felületen elérhető automatizmust átvezettük a devizás felületre is.
Partner kötelező - Számlatükör
Pénzügy/Számvitel / Főkönyvi könyvelés / Számlatükör - A főkönyvi számokon már a Partner megadása is kötelezővé tehető, nem könyvelhető adott főkönyvi számra tétel, partner megadása nélkül, ezt minden könyvelési felületen, ahol partner választás történhet, átvezetve Vegyes napló, Banknapló, Pénztár, TE karton.
Wise bank export - Transferwise módosítás
Számlázás / Számla rögzítés / Kifizetetlen szállítói számlák - Wise utaló fájl készítésénél az az \'amountCurrency\' oszlopban az alapértelmezett értéket átállítottuk a "source" helyett "target" értékre, hogy a partnernek utalt összegből a tranzakciós díj ne kerüljön levonásra.
Egyenlegközlő - Utalandó összeg
Pénzügy/Számvitel / Főkönyvi könyvelés / Jelentések - Egyenlegközlő összesítésénél bevezettük az “Utalandó” összeget, a kiegyenlítetlen és túlfizetés összegek egyenlegét.
Bank import felületek - új oszlop
Pénzügy/Számvitel / Bank / Bank import / Általános import és Általános import - devizás menüpontokban kikerült a felületre a Feltöltött állományok oszlop. A Feltöltött állományok oszlopban az adott cellára való dupla kattintással megnyithatóak a számlaképek.
Több feltöltött állomány esetén a cellára kattintás után a Fájl kiválasztása felugró ablakban kiválaszthatjuk, hogy melyik fájlt szeretnénk megnyitni.
Vevői számla készítés - Partner névre történő keresési mód
Számlázás / Számlázás IMA-ból / Vevői számla készítés menüpontban, a számla kartonon a partner keresésnél kiválaszthatjuk a partner névre történő keresés módját. A “Névre történő keresés módja” lehulló menüben három féle keresési lehetőségből választhatunk.
- Név elejére illeszkedik: Ebben az esetben azokat a partnereket fogjuk látni, ahol a “Partner keresés” mezőbe beírt szöveg a partner nevének elején található.
- Névben bárhol: Ebben az esetben azokat a partnereket fogjuk látni, ahol a “Partner keresés” mezőbe beírt szöveg a partner nevében bárhol megtalálható.
- Pontos egyezés: Ebben az esetben azokat a partnereket fogjuk látni, ahol a “Partner keresés” mezőbe beírt szöveg pontosan megegyezik a partner nevével.
A névre keresés módját a program letárolja az adott felhasználóhoz.
NAV - Szállítói/Vevői számla letöltés - Partner név szűrő
Számlázás / Számla rögzítés / NAV - Szállítói/Vevői számla letöltés menüpontba bekerült egy új szűrési lehetőség, a számla lista már partner névre is szűrhető.
A “Partner neve, vagy név részlete” mezőbe beírható a partner neve, vagy nevének egy részlete, a második, “Névre történő keresés módja” lehulló menüben pedig kiválasztható, hogy milyen módon szeretnénk keresni. Három féle keresési lehetőség van:
- Név elejére illeszkedik: Ebben az esetben azokat a számlákat fogjuk látni, ahol az első mezőbe beírt szöveg a partner nevének elején található.
- Névben bárhol: Ebben az esetben azokat a számlákat fogjuk látni, ahol az első mezőbe beírt szöveg a partner nevében bárhol megtalálható.
- Pontos egyezés: Ebben az esetben azokat a számlákat fogjuk látni, ahol az első mezőbe beírt szöveg pontosan megegyezik a partner nevével.
A névre keresés módját a program letárolja az adott felhasználóhoz.
Kifizetetlen szállítói számlák - Könyvelt / Véglegesített státusz szűrő
Számlázás / Számla rögzítés / Kifizetetlen szállítói számlák menüpontban elérhető egy új szűrési lehetőség, a Könyvelt / Véglegesített státusz szűrő. Ezzel a funkcióval a számla státusza szerint szűrhetjük a listában szereplő számlákat, kiválaszthatjuk, hogy csak a könyvelt / véglegesített számlákat szeretnénk látni, csak az igény számlákat, vagy pedig az összes számlát.
Főkönyvi számlaszám kereső - Nyitó és Záró napló
Pénzügy/Számvitel / Főkönyvi könyvelés / Nyitó napló és Záró napló menüpontokba kikerült egy új kereső, amellyel főkönyvi számlaszámra kereshetünk, az ide beírt főkönyvi számlaszámra fog ugrani a listában.
Szállítói könyvelési csoport módosítás
A Számlázás / Számla rögzítés / Szállítói számla rögzítés / Műveletek menüpontban elérhetővé vált egy új funkció, a “Könyvelési csoport módosítása”. A funkció kötegelten használható, tetszőleges számú számla kijelölhető a listában. Ezután a Műveletek / Könyvelési csoport módosítása menüpontra kattintva egy felugró ablakban a lehulló menüből kiválasztható a könyvelési csoport. Az OK gombra kattintás, majd Aktualizálás (F2) után láthatóvá válik az új könyvelési csoport. Fontos, hogy csak igény státuszú számlákra indítható a művelet.
OBR fájl készítés
A Program adminisztráció / Kezdő / Cégadatok módosítása menüpontban, a bal oldali menüben a Könyvvizsgáló/Könyvelő menüpontban új mezők kerültek hozzáadásra, ahol tagoltan adhatóak meg a vezetéknév és keresztnév adatok, az OBR fájl készítéshez a tagolt mezők töltendők.
Új Bank exportok ING, CIB SEPA - feladás összesítő - TESZT változat
A Számlázás / Számla rögzítés / Kifizetetlen szállítói számlák - Exportálás banki terminálba, már elérhető az ING és a CIB Sepa is, ezek még most kerülnek bevezetésre, tesztelés alatt áll a fejlesztésük. Egyelőre a CIB Sepa rendszerhez érhető el a partnerenként összesített feladás, ha ezt bejelöljük, akkor az egyazon partner számlái összesítve, egy sor utalásként fog megjelenni - amennyiben a közlemény mezőbe az összes számlaszám megadható, nagyobb tételszám esetén, annyi sorba lesz összegyűjtve egyben az utalás, amennyi számlaszámot, a bank közlemény rovata fogadni képes.
NAV pénztárgépszalag - Technikai bank beállítása
Pénzügy/Számvitel / Bank / Bank - kartonon új megjelölést vezettünk be. A Technikai bank pipát, ezzel a különböző átvezetésekre használt bankokat tudjuk megjelölni, azokat gyűjti le a NAV pénztárgépszalag letöltés menüpontban a fizetési mód szétbontásához, nem kerül be a cég összes felvitt bankja, csak a megjelöltek
Hibajavítások
Pénzforgalmi ÁFA - Részleges kiegyenlítés, könyveletlen ÁFA tétel
A 745-ös verzióba bekerült, hogy a pénzforgalmi ÁFÁ-s tételeknél ne az átértékelt számla összegeket tegye be az ÁFA naplóba.
Itt keletkezett 2 hiba, volt ahol a kiegyenlítéskori ÁFA napló bejegyzéseket nem könyvelten tette be az ÁFA naplóba, és a könyveléskor hibára futott, ha a számla könyvelés a rossz verzión történt, ez a számla újrakönyvelésével javítható, hiba javítva
Illetve a részkiegyenlítések esetén is a számla teljes értékét tette be az ÁFA naplóba, javítva
Pénzforgalmi ÁFA - A60-as legyűjtés
A 745-ös verzióba bekerült, hogy a pénzforgalmi ÁFÁ-s tételeknél ne az átértékelt számla összegeket tegye be az A60-as legyűjtésbe.
A kiegyenlítetlen számlákat nem gyűjtötte le, csak a kiegyenlítésből tette be az A60-as bejegyzéseket, javítva
NAV pénztárgépszalag - Bankkártyás tétel jóváírás
Pénzügy/Számvitel / Pénztár/ NAV Pénztárgépszalag letöltés - a bankkártyás leosztási sorokat jóváíró sorként kezeli, ez nem negatív összegként szerepelt, és betette kerektő sorba ezt a különbözetet, javítva
Ahhoz, hogy a jóváíró sorokat ne 911-re tegye, hanem a technikai bank főkönyvi számra, az átemelés ablakban válasszuk az Alkalmazás azon számlákra, melyekre más kontír szabály nem vonatkozik jelölést
NAV szinkron - Adómentes átvétel
Az 1-es adószámú, adómentes cégnél, a szállító oldali, ÁFA tartalmú számlákat, megfelelő ÁFA kulcs beállítással lehet átvenni - legyen egy szállítói mentes ÁFA kulcs, amin NAV megfeleltetésnek adjuk meg a 27%-os ÁFÁ-t (amennyiben szükséges 18, 5%-ost is állítsunk be) - az így átvett számláknál az ÁFA-kulcsba a mentes fog bekerülni, és a számla bruttó értékét fogja átemelni a nettó összegbe is, ÁFA érték nélkül. Voltak esetek, ahol rosszul számolt, kerektő sorba vitte az ÁFA értékét, javítva.
NAV feltöltés - 8 karakteres adószám
A NAV online rendszer felé beküldött számláknál a partner adószámnak elegendő csak az első 8 karakter megadása, beküldés javítása
MBH bank import
Pénzügy/számvitel / Bank / Bank import / Általános import - MBH bank import a fájlban lévő idézőjelek kezelése, javítva.
Új pénztár létrehozás - Első bevételi pénztárbizonylat
Pénzügy/Számvitel / Pénztár / Bizonylatok / Bevételi/Kiadási pénztárbizonylat/Kiadási - Ha létrehozunk egy pénztárat és nem állítottunk be előtagot, nem hoztuk létre a számozási kört, és a legelső bizonylatot nem számlából, hanem pénztár oldalról indítjuk, akkor nem hozta létre az alap számozási kört, és hibát adott, javítva
Tárgyi eszköz - Részleges kivezetés
Pénzügy/Számvitel / Tárgyi eszközök / Tárgyi eszközök - Érték változások / Kivezetés a kivezetéskor, és részleges kivezetéskor most a 750-es verzióban a TE kartonban az eredeti bruttó értékét is módosítottuk a részleges kivezetéskor, illetve az eszköz menü táblázatában is lenullázódott, ha kivezetésre került egy eszköz, javítva.
Költséghely kötelező - Számlatükör
Pénzügy/Számvitel / Főkönyvi könyvelés / Vegyes napló
A számlatükörben kötelezővé tett költséghely ellenőrzésre, a vegyes napló felületen hibát adott, ha munkaszám nem volt kitöltve, miközben az nem volt kötelező, javítva.
A munkaszám / költséghely kötelező beállítás, könyveléskor ellenőrizte a beállítást. Ezek az adatok könyvelést követően módosíthatóak, a módosításnál az üresre állítás is lehetséges volt, itt már nem ellenőrizte a kitöltés kötelezőségét, javítva.
Cégek menü - Végleges törlésre jelölt
A Cégek menüpontban a Végleges törlésre jelölt, és már törlésre került cégek is láthatóak voltak, az Archiv cégek kimutatása használata mellett, javítva
Bérszámfejtés
Jogszabálykövetés
Családi adóalap kedvezmény változások
A családi kedvezmény összegének alakulása 2025.07.01.-től, a változás követése.
Készletkezelés
Hibajavítás
Kiadási szállítólevél - sablonok visszaállítása
Készlet / Szállítólevél / Kiadás - szállítólevél menüpontban a kiadási szállítólevél kartonon a ceruzás megjegyzésekből a 755-ös verzióban eltűntek a sablonok, javítva.





























